



By Application
By CPU

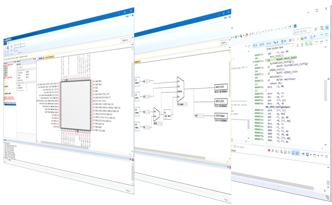
CodeGen32는 ABOV의 32 비트 시리즈 마이크로 컨트롤러를 위한 코드 생성 프로그램입니다.
사용자가 C 기반 소스 코드 프로젝트를 생성하도록 돕고 내부 주변 장치 및 포트 제어를 설정하기 위한 쉽고 편리한 사용자 인터페이스를 제공합니다.
◾ 32 비트 Cortex-M 시리즈 마이크로 컨트롤러 지원
◾ 쉽고 편리한 사용자 인터페이스
◾ 내부 주변기기 및 포트 설정 메뉴
◾ 패키지 다이어그램으로 손쉽게 핀설정
◾ 클럭설정을 그래픽으로 할 수 있는 클럭 컨피규레이터
◾ 디바이스 라이브러리 기반 C 코드 자동 생성
◾ KEIL 및 IAR 프로젝트 생성을 지원
◾ A3x 시리즈 스타터 키트용 예제 프로그램 생성
◾ 최신 버전 자동 알림 기능
* 제품 관련 상세 정보를 원하시면, 다음 메일로 연락주세요. sales_kr@abov.co.kr



